空洞卷积
Dilated/Atrous Convolution 或者是 Convolution with holes 从字面上就很好理解,是在标准的 convolution map 里注入空洞,以此来增加 reception field。相比原来的正常convolution,dilated convolution 多了一个 hyper-parameter 称之为 dilation rate 指的是kernel的间隔数量(e.g. 正常的 convolution 是 dilatation rate 1)。
一个简单的例子
一维情况下空洞卷积的公式如下

不过光理解他的工作原理还是远远不够的,要充分理解这个概念我们得重新审视卷积本身,并去了解他背后的设计直觉。以下主要讨论 dilated convolution 在语义分割 (semantic segmentation) 的应用。
重新思考卷积: Rethinking Convolution
在赢得其中一届ImageNet比赛里VGG网络的文章中,他最大的贡献并不是VGG网络本身,而是他对于卷积叠加的一个巧妙观察。
This (stack of three 3 × 3 conv layers) can be seen as imposing a regularisation on the 7 × 7 conv. filters, forcing them to have a decomposition through the 3 × 3 filters (with non-linearity injected in between).
这里意思是 7 x 7 的卷积层的正则等效于 3 个 3 x 3 的卷积层的叠加。而这样的设计不仅可以大幅度的减少参数,其本身带有正则性质的 convolution map 能够更容易学一个 generlisable, expressive feature space。这也是现在绝大部分基于卷积的深层网络都在用小卷积核的原因。

然而 Deep CNN 对于其他任务还有一些致命性的缺陷。较为著名的是 up-sampling 和 pooling layer 的设计。这个在 Hinton 的演讲里也一直提到过。
主要问题有:
- Up-sampling / pooling layer (e.g. bilinear interpolation) is deterministic. (a.k.a. not learnable)
- 内部数据结构丢失;空间层级化信息丢失。
- 小物体信息无法重建 (假设有四个pooling layer 则 任何小于 2^4 = 16 pixel 的物体信息将理论上无法重建。)
在这样问题的存在下,语义分割问题一直处在瓶颈期无法再明显提高精度, 而 dilated convolution 的设计就良好的避免了这些问题。
空洞卷积的拯救之路:Dilated Convolution to the Rescue
对于 dilated convolution, 我们已经可以发现他的优点,即内部数据结构的保留和避免使用 down-sampling 这样的特性。但是完全基于 dilated convolution 的结构如何设计则是一个新的问题。
潜在问题 1:The Gridding Effect
假设我们仅仅多次叠加 dilation rate 2 的 3 x 3 kernel 的话,则会出现这个问题:

我们发现我们的 kernel 并不连续,也就是并不是所有的 pixel 都用来计算了,因此这里将信息看做 checker-board 的方式会损失信息的连续性。这对 pixel-level dense prediction 的任务来说是致命的。
潜在问题 2:Long-ranged information might be not relevant.
我们从 dilated convolution 的设计背景来看就能推测出这样的设计是用来获取 long-ranged information。然而光采用大 dilation rate 的信息或许只对一些大物体分割有效果,而对小物体来说可能则有弊无利了。如何同时处理不同大小的物体的关系,则是设计好 dilated convolution 网络的关键。
通向标准化设计:Hybrid Dilated Convolution (HDC)
对于上个 section 里提到的几个问题,图森组的文章对其提出了较好的解决的方法。他们设计了一个称之为 HDC 的设计结构。
第一个特性是,叠加卷积的 dilation rate 不能有大于1的公约数。比如 [2, 4, 6] 则不是一个好的三层卷积,依然会出现 gridding effect。
第二个特性是,我们将 dilation rate 设计成 锯齿状结构,例如 [1, 2, 5, 1, 2, 5] 循环结构。
第三个特性是,我们需要满足一下这个式子:

其中\(r_i\)是 i 层的 dilation rate 而\(M_i\)是指在 i 层的最大dilation rate,那么假设总共有n层的话,默认
\(M_n=r_n\)。假设我们应用于 kernel 为 k x k 的话,我们的目标则是 \(M_2\leq k\),这样我们至少可以用 dilation rate 1 即 standard convolution 的方式来覆盖掉所有洞。
一个简单的例子: dilation rate [1, 2, 5] with 3 x 3 kernel (可行的方案)

而这样的锯齿状本身的性质就比较好的来同时满足小物体大物体的分割要求(小 dilation rate 来关心近距离信息,大 dilation rate 来关心远距离信息)。
这样我们的卷积依然是连续的也就依然能满足VGG组观察的结论,大卷积是由小卷积的 regularisation 的 叠加。
以下的对比实验可以明显看出,一个良好设计的 dilated convolution 网络能够有效避免 gridding effect.

多尺度分割的另类解:Atrous Spatial Pyramid Pooling (ASPP)
在处理多尺度物体分割时,我们通常会有以下几种方式来操作:

然仅仅(在一个卷积分支网络下)使用 dilated convolution 去抓取多尺度物体是一个不正统的方法。比方说,我们用一个 HDC 的方法来获取一个大(近)车辆的信息,然而对于一个小(远)车辆的信息都不再受用。假设我们再去用小 dilated convolution 的方法重新获取小车辆的信息,则这么做非常的冗余。
基于港中文和商汤组的 PSPNet 里的 Pooling module (其网络同样获得当年的SOTA结果),ASPP 则在网络 decoder 上对于不同尺度上用不同大小的 dilation rate 来抓去多尺度信息,每个尺度则为一个独立的分支,在网络最后把他合并起来再接一个卷积层输出预测 label。这样的设计则有效避免了在 encoder 上冗余的信息的获取,直接关注与物体之间之内的相关性。
总结
Dilated Convolution 个人认为想法简单,直接且优雅,并取得了相当不错的效果提升。他起源于语义分割,大部分文章也用于语义分割,具体能否对其他应用有价值姑且还不知道,但确实是一个不错的探究方向。有另外的答主提到WaveNet, ByteNet 也用到了 dilated convolution 确实是一个很有趣的发现,因为本身 sequence-to-sequence learning 也是一个需要关注多尺度关系的问题。则在 sequence-to-sequence learning 如何实现,如何设计,跟分割或其他应用的关联是我们可以重新需要考虑的问题。
DeepLabv1
DeepLab 是结合了深度卷积神经网络(DCNNs)和概率图模型(DenseCRFs)的方法。
在实验中发现 DCNNs 做语义分割时精准度不够的问题,根本原因是 DCNNs 的高级特征的平移不变性,即高层次特征映射,根源于重复的池化和下采样。
针对信号下采样或池化降低分辨率,DeepLab 是采用的 atrous(带孔)算法扩展感受野,获取更多的上下文信息。
分类器获取以对象中心的决策是需要空间变换的不变性,这天然地限制了 DCNN 的定位精度,DeepLab 采用完全连接的条件随机场(CRF)提高模型捕获细节的能力。
下面说一下CRF,简单来讲就是每个像素点作为节点,像素与像素间的关系作为边,即构成了一个条件随机场。通过二元势函数描述像素点与像素点之间的关系,鼓励相似像素分配相同的标签,而相差较大的像素分配不同标签,而这个“距离”的定义与颜色值和实际相对距离有关。所以这样CRF能够使图片在分割的边界出取得比较好的效果。
除空洞卷积和 CRFs 之外,论文使用的 tricks 还有 Multi-Scale features。其实就是 U-Net 和 FPN 的思想,在输入图像和前四个最大池化层的输出上附加了两层的 MLP,第一层是 128 个 3×3 卷积,第二层是 128 个 1×1 卷积。最终输出的特征与主干网的最后一层特征图融合,特征图增加 5×128=640 个通道。
实验表示多尺度有助于提升预测结果,但是效果不如 CRF 明显。
论文模型基于 VGG16,在 Titan GPU 上运行速度达到了 8FPS,全连接 CRF 平均推断需要 0.5s ,在 PASCAL VOC-2012 达到 71.6% IOU accuracy。
DeepLabv2
DeepLabv2 是相对于 DeepLabv1 基础上的优化。DeepLabv1 在三个方向努力解决,但是问题依然存在:特征分辨率的降低、物体存在多尺度,DCNN 的平移不变性。
因 DCNN 连续池化和下采样造成分辨率降低,DeepLabv2 在最后几个最大池化层中去除下采样,取而代之的是使用空洞卷积,以更高的采样密度计算特征映射。
物体存在多尺度的问题,DeepLabv1 中是用多个 MLP 结合多尺度特征解决,虽然可以提供系统的性能,但是增加特征计算量和存储空间。
论文受到 Spatial Pyramid Pooling (SPP) 的启发,提出了一个类似的结构,在给定的输入上以不同采样率的空洞卷积并行采样,相当于以多个比例捕捉图像的上下文,称为 ASPP (atrous spatial pyramid pooling) 模块。
DCNN 的分类不变形影响空间精度。DeepLabv2 是采样全连接的 CRF 在增强模型捕捉细节的能力。
论文模型基于 ResNet,在 NVidia Titan X GPU 上运行速度达到了 8FPS,全连接 CRF 平均推断需要 0.5s ,在耗时方面和 DeepLabv1 无差异,但在 PASCAL VOC-2012 达到 79.7 mIOU。
DeepLabv3
v3的创新点一是改进了ASPP模块;二是参考了图森组的Understanding Convolution for Semantic Segmentation中HDC的思想。其实就是对应纵横两种结构。backbone还是resnet 101.
DeepLab V3的改进主要包括以下几方面:
1)提出了更通用的框架,适用于任何网络
2)复制了ResNet最后的block,并级联起来
3)在ASPP中使用BN层
4)去掉了CRF
DeepLab V3将空洞卷积应用在级联模块。具体来说,我们取ResNet中最后一个block,在下图中为block4,并在其后面增加级联模块。

其次对ASPP模块做了改进,改进内容主要包括:
1)ASPP中应用了BN层
2)随着采样率的增加,滤波器中有效的权重减少了(有效权重减少,难以捕获原距离信息,这要求合理控制采样率的设置)
3)使用模型最后的特征映射的全局平均池化(为了克服远距离下有效权重减少的问题)
改进后的ASPP模块如下图框中所示

两种方法的结构合并并不会带来提升,相比较来说,aspp的纵式结构要好一点。所以deeplab v3一般也是指aspp的结构。
DeepLabv3+
语义分割关注的问题:
1、 实例对象多尺度问题。
2、 因为深度网络存在stride=2的层,会导致feature分辨率下降,从而导致预测精度降低,而造成的边界信息丢失问题。
deeplab V3新设计的aspp结构解决了问题1,deeplab v3+主要目的在于解决问题2。
问题2 可以使用空洞卷积替代更多的pooling层来获取分辨率更高的feature。但是feature分辨率更高会极大增加运算量。以deeplab v3使用的resnet101为例,stride=16将造成后面9层feature变大,后面9层的计算量变为原来的2*2=4倍大。stride=8则更为恐怖,后面78层的计算量都会变大很多。
解决方案:
1、编解码器结构;
2 Modified Aligned Xception

在deeplabv3基础上加入解码器。A是aspp结构,其中8x的上采样可以看做是一个解码器。B是编解码结构,它集合了高层和底层的特征。C就是本文采取的结构。 方法:
(1)Encoder-Decoder with Atrous Convolution

编码器采用deeplabv3。
解码器部分:先从低层级选一个feature,将低层级的feature用1 * 1的卷积进行通道压缩(原本为256通道,或者512通道),目的在于减少低层级的比重。作者认为编码器得到的feature具有更丰富的信息,所以编码器的feature应该有更高的比重。 这样做有利于训练。
再将编码器的输出上采样,使其分辨率与低层级feature一致。举个例子,如果采用resnet conv2 输出的feature,则这里要 4上采样。将两种feature连接后,再进行一次3 * 3的卷积(细化作用),然后再次上采样就得到了像素级的预测。后面的实验结果表明这种结构在 stride=16 时既有很高的精度速度又很快。stride=8相对来说只获得了一点点精度的提升,但增加了很多的计算量。
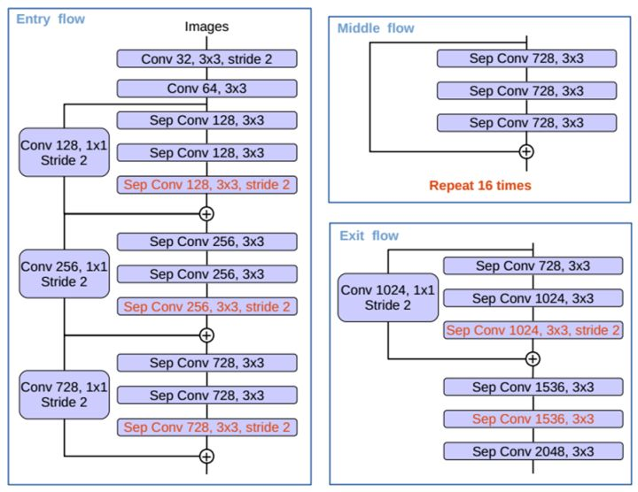
(2)Modified Aligned Xception*
Xception主要采用了deepwise seperable convolution来替换原来的卷积层。简单的说就是这种结构能在更少参数更少计算量的情况下学到同样的信息。这边则是考虑将原来的resnet-101骨架网换成xception。

红色部分为修改
更多层:重复8次改为16次(基于MSRA目标检测的工作)。
将原来简单的pool层改成了stride为2的deepwish seperable convolution。
额外的RELU层和归一化操作添加在每个 3 × 3 depthwise convolution之后(原来只在1 * 1卷积之后)